State Machine Diagram Example

State Machine Diagram Example State Machine Diagram Is A Behavior Diagram Which Shows Discrete Behavior Of A Part Of Designed System Diagram Chart Templates

State Machine Diagram Example State Machine Diagram Is A Behavior Diagram Which Shows Discrete Behavior Of A Part Of Designed System Diagram Chart Templates

State Machine Diagram State Diagram Coding Diagram

State Machine Diagram State Diagram Coding Diagram

State Diagram Examples Airport Example State Diagram Airport Travel Travel Agency

State Diagram Examples Airport Example State Diagram Airport Travel Travel Agency

Online Shopping State Diagram State Diagram Activity Diagram Diagram

Online Shopping State Diagram State Diagram Activity Diagram Diagram

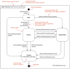
Uml Protocol State Machine Diagram Overview Major Elements Business Analysis Diagram States

Uml Protocol State Machine Diagram Overview Major Elements Business Analysis Diagram States

State Diagram Examples Calendar Availability Example State Diagram Diagram Diagram Design

State Diagram Examples Calendar Availability Example State Diagram Diagram Diagram Design

State Diagram Examples Calendar Availability Example State Diagram Diagram Diagram Design

State Machine Diagram Example Software Design Software Design Cute Shirt Designs Design

State Machine Diagram Example Software Design Software Design Cute Shirt Designs Design

Sysml Solution Flow Chart Diagram Design State Diagram

Sysml Solution Flow Chart Diagram Design State Diagram

Uml State Machine Diagram Example For Article Submission This State Machine Diagram Example Is Brought To You By The Uml Tool Provided Tools Visual Paradigm

Uml State Machine Diagram Example For Article Submission This State Machine Diagram Example Is Brought To You By The Uml Tool Provided Tools Visual Paradigm

Protocol State Machine Example Thread States And Life Cycle In Java 6 Java Thread Component Diagram Diagram

Protocol State Machine Example Thread States And Life Cycle In Java 6 Java Thread Component Diagram Diagram

State Chart Diagram For Online Shopping System Click On The Image To Edit Online And Construct Your Own Statec State Diagram Sequence Diagram Activity Diagram

State Chart Diagram For Online Shopping System Click On The Image To Edit Online And Construct Your Own Statec State Diagram Sequence Diagram Activity Diagram

Uml Diagram Types Learn About All 14 Types Of Uml Diagrams Activity Diagram State Diagram Diagram

Uml Diagram Types Learn About All 14 Types Of Uml Diagrams Activity Diagram State Diagram Diagram

Uml State Machine Diagram Overview In 2020 Diagram Tutorial

Uml State Machine Diagram Overview In 2020 Diagram Tutorial

Uml State Diagram Example Of Phone Call State Diagram Sequence Diagram Diagram

Uml State Diagram Example Of Phone Call State Diagram Sequence Diagram Diagram

State Chart Diagram Of Student Registering System You Can Use This Diagram To Create Your Own Version Of State Chart To Visu State Diagram Diagram Edit Online

State Chart Diagram Of Student Registering System You Can Use This Diagram To Create Your Own Version Of State Chart To Visu State Diagram Diagram Edit Online

State Machine Diagram State Machine Diagram Is A Behavior Diagram Which Shows Discrete Behavior Of A Part Of Designed System Throug Diagram Chart Expressions

State Machine Diagram State Machine Diagram Is A Behavior Diagram Which Shows Discrete Behavior Of A Part Of Designed System Throug Diagram Chart Expressions

Uml State Machine Example Water Phase Diagram State Diagram Flow Chart Control Flow

Uml State Machine Example Water Phase Diagram State Diagram Flow Chart Control Flow

Uml State Machine Wikipedia State Diagram Finite State Machine Sample Resume

Uml State Machine Wikipedia State Diagram Finite State Machine Sample Resume

Pin On Software Development Atm Uml Diagrams

Pin On Software Development Atm Uml Diagrams

Elevator Uml State Machine Diagram In 2020 Elevation System Diagram

Elevator Uml State Machine Diagram In 2020 Elevation System Diagram

State Chart Diagram For Inventory Management System Inventory Management Management Inventory

State Chart Diagram For Inventory Management System Inventory Management Management Inventory

An Example Of Uml Activity Diagram Which Shows How To Resolve An Issue In A Software Design Activity Diagram Diagram Business Analysis

An Example Of Uml Activity Diagram Which Shows How To Resolve An Issue In A Software Design Activity Diagram Diagram Business Analysis

Pin On Uml

Pin On Uml

A Lifecycle Of Reading A Book Depicted In A Statechart Books To Read Books Class Book

A Lifecycle Of Reading A Book Depicted In A Statechart Books To Read Books Class Book

Https Encrypted Tbn0 Gstatic Com Images Q Tbn 3aand9gcrnq Nf7vtdhytq1o Slmg5hvhnu2 S1l22opwt Qcdepp8vkqd Usqp Cau

Https Encrypted Tbn0 Gstatic Com Images Q Tbn 3aand9gcrnq Nf7vtdhytq1o Slmg5hvhnu2 S1l22opwt Qcdepp8vkqd Usqp Cau

Ticket Vending Machine Uml Activity Diagram Example Activity Diagram Sequence Diagram Diagram

Ticket Vending Machine Uml Activity Diagram Example Activity Diagram Sequence Diagram Diagram

Pin Van Rob Lee Op Business Ideas In 2020

Pin Van Rob Lee Op Business Ideas In 2020

State Chart Diagram For Online Shopping System State Diagram Sequence Diagram System

State Chart Diagram For Online Shopping System State Diagram Sequence Diagram System

State Chart Diagram For Library Management System State Diagram Class Diagram Diagram

State Chart Diagram For Library Management System State Diagram Class Diagram Diagram

Uml Diagram Types Learn About All 14 Types Of Uml Diagrams Sql Query Builder Diagram Component Diagram

Uml Diagram Types Learn About All 14 Types Of Uml Diagrams Sql Query Builder Diagram Component Diagram

Source : pinterest.com